PMI-PMP?
报考条件
报考费用
报考流程
报考时间
成绩查询
证书领取
备考攻略
每日试题
软考
报考条件
报考费用
报考流程
报考时间
成绩查询
证书领取
备考攻略
每日试题
NPDP?
报考条件
报考费用
报考流程
报考时间
成绩查询
证书领取
备考攻略
每日试题
项目管理专业人员评价(CSPM)
报考条件
报考费用
报考流程
报考时间
成绩查询
证书领取
备考攻略
每日试题
PMI-ACP?
报考条件
报考费用
报考流程
报考时间
成绩查询
证书领取
备考攻略
每日试题
2024年1月CSPM认证考试报名流程
小羊
2023-11-30 15:02:46 点击量:1210
报考资格在线测评
*
*
立即测评
2021年10月,中共中央、国务院发布的《国家标准化发展纲要》明确提出构建多层次从业人员培养培训体系,开展专业人才培养培训和国家质量基础设施综合教育。建立健全人才的职业能力评价和激励机制。由中国标准化协会(CAS)组织开展的项目管理专业人员评价(CSPM)应运而生。关于2024年1月CSPM认证考试报名流程,慧翔天地给大家介绍一下。
CSPM备考学习交流QQ群:221723244(点击一键加群)
2024年1月CSPM认证考试报名流程:
1、正式报名开始以后,考生可用注册成功并通过实名认证的账号登录网站,在【考试报名】功能中进行报名

2、点击【立即报名】按钮后,进入考试等级选择界面,选择需要报考的考试等级进入下一步

【考试等级】:可手动选择本次开放的考试等级。

【报考城市】:可手动选择本次开放的城市进行报考。

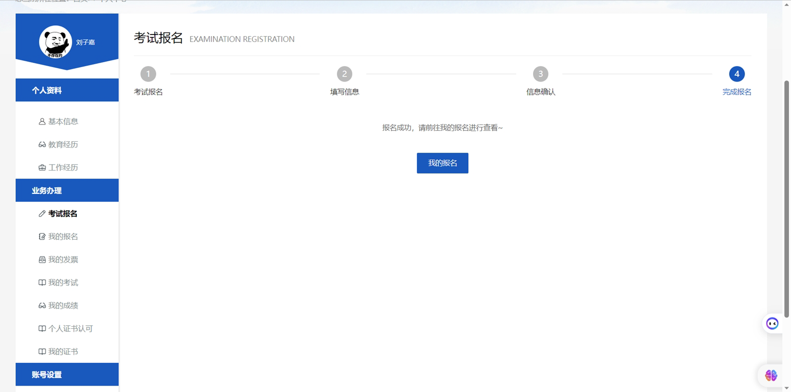
3、考生报考信息填写完成,点击下一步,进行报名信息确认


4、信息确认无误后,用户点击提交完成此次报名。

2024年1月CSPM认证考试报名流程的相关推荐
试听课点击领取
相关产品
热门文章
最新活动





PM、PMP、PMO分别都是什么 以及三者的关系
pmp证书是不是烂大街了
PMP证书在国内挂靠一年多少钱
23个项目管理经典案例——一个成功的项目管理
手把手教你excel项目进度管理表甘特图
pmo是什么职位 有哪些工作职责
PMP十大培训机构哪个好
什么是ACP?ACP的含金量高吗?