2024年项目管理专业人员评价CSPM认证第二次考试时间
小羊
2024-01-30 16:52:09CSPM的全称为Certified Strategic Project Manager,中文名为项目管理专业人员能力评价等级证书,是由中国标准化协会(全国项目管理标准化技术委员会秘书处)(SAC/TC343)发起的项目管理专业人员能力等级证书。关于2024年项目管理专业人员评价CSPM认证第二次考试时间,慧翔天地给大家介绍一下。
CSPM备考学习交流QQ群:221723244(点击一键加群)
2024年项目管理专业人员评价CSPM认证第二次考试时间
2024年中级项目管理专业人员评价(CSPM-3级)第二次全国统一考试,计划于5月举行。
自2023年6月启动该项工作以来,截至目前,全国通过项目管理专业人员各等级评价的人员,总数已超3万多人。
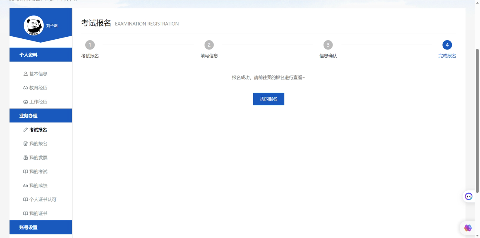
2024年项目管理专业人员评价CSPM考试报名流程:
1、正式报名开始以后,考生可用注册成功并通过实名认证的账号登录网站,在【考试报名】功能中进行报名

2、点击【立即报名】按钮后,进入考试等级选择界面,选择需要报考的考试等级进入下一步

【考试等级】:可手动选择本次开放的考试等级。

【报考城市】:可手动选择本次开放的城市进行报考。

3、考生报考信息填写完成,点击下一步,进行报名信息确认


4、信息确认无误后,用户点击提交完成此次报名。





PM、PMP、PMO分别都是什么 以及三者的关系
pmp证书是不是烂大街了
PMP证书在国内挂靠一年多少钱
23个项目管理经典案例——一个成功的项目管理
手把手教你excel项目进度管理表甘特图
pmo是什么职位 有哪些工作职责
PMP十大培训机构哪个好
什么是ACP?ACP的含金量高吗?